DePINed Docker 掛機教學:免 KYC 參與去中心化任務,自動獲取代幣空投!
DePINed Docker 掛機教學:免 KYC 參與去中心化任務,自動獲取代幣空投!
📢 【更新通知】 04.20 好像都無法賺點數好一陣子了,不知道有沒有人關注到此消息 03.10 現在token有效期好像只剩1天,天天都要手動更新讓人有點想放棄
12.30 現在才發現沒有取得Token的方式@@,已補在下方.另外偶爾也要注意token是否過期失效的問題(也有可能是官方Server重啟導致失效)
DePINed 是一個結合區塊鏈與現實任務的去中心化任務平台,讓用戶能透過簡單的行動參與分潤與獎勵,打造人人都能參與的 Web3 去中心化經濟。
📌 核心功能與特點
- 📡 任務導向:透過完成各式任務(例如訓練模型、設備連線等)來獲得點數與代幣
- 🔒 隱私優先:強調數據保護與用戶匿名性,避免中心化風險
- 📈 去中心化經濟模型:任何人都能參與並貢獻,打造共識式社群平台
- ⚙️ 自動化節點掛機:透過設備持續連線來獲取空投及獎勵
- 🤖 無需高效能硬體或技術背景即可加入,適合所有人參與
🎯 使用者價值
- 一般用戶可透過「掛機任務平台」賺取代幣與空投
- 項目方與社群可透過 DePINed 平台獲取匿名化的參與數據
- 系統獎勵透明,基於區塊鏈發放回報,參與門檻低、潛力高
📝 註冊帳號
🎉 使用機掰雞的介紹碼「DE0qk2WAisJcGC」可獲得額外的「雞飼料」,你的收益不會因此被扣減!
🔗 連結
- 🌐 官方網站:DePINed
- 🐳 Docker image:78chicken/depined
⚠️ 注意事項
❗ 非官方開發版本,請謹慎使用,使用前請自行評估風險:
- 有被封號或資安風險
- 程式非機掰雞開發,僅加工為 Docker 映像以方便掛機部署。
📁 運行前準備
請準備好 tokens.json 檔案,其內容格式如下(可支援多組帳號但建議每個 IP 只運行一組帳號):
1
2
3
4
5
6
[
{
"Email": "Your EMAIL",
"accessToken": "eyJhbGciOiJIUzI1N........TFTMzaXuKZc"
}
]
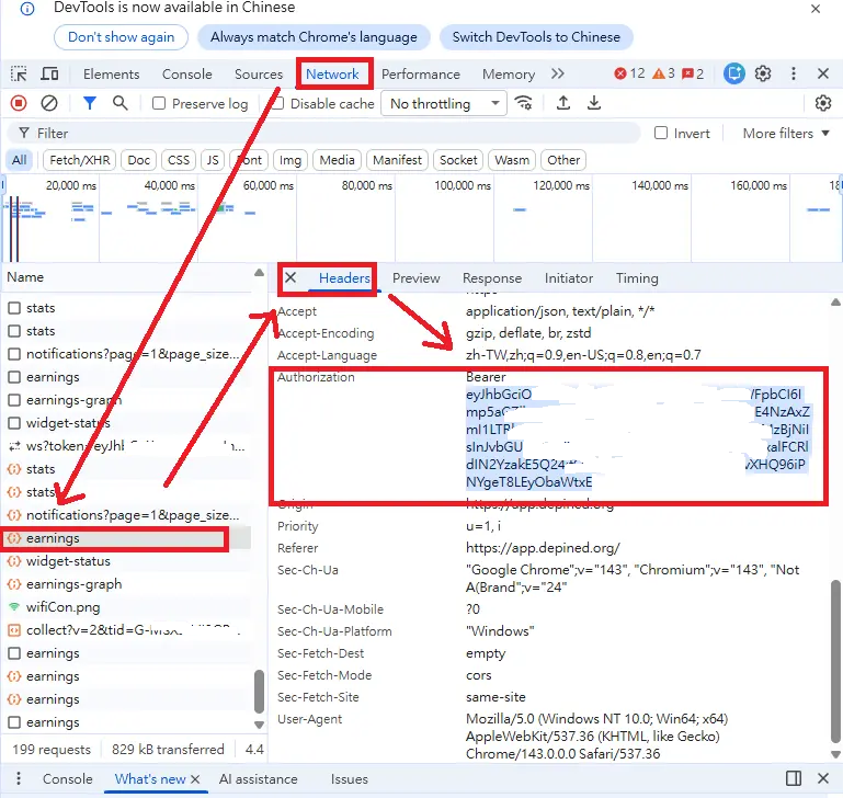
🔑 如何取得 Token?
🐳 Docker 執行方式
請根據你的實際檔案路徑替換 /opt/depined/tokens.json:
1
2
3
4
docker run -d --restart always -m 50M \
--name DePINed \
-v /opt/depined/tokens.json:/app/depined/tokens.json \
docker.io/78chicken/depined:latest
本文章由「機掰雞」創作,以 CC BY 4.0 授權

